follow ft86club on our blog, twitter or facebook.
FT86CLUB
Ft86Club
Speed By Design
Register Garage Community Calendar Today's Posts Search

Go Back   Toyota GR86, 86, FR-S and Subaru BRZ Forum & Owners Community - FT86CLUB > Technical Topics > Software Tuning

Software Tuning Discuss all software tuning topics.

Register and become an FT86Club.com member. You will see fewer ads

User Tag List

Reply
 
Thread Tools Search this Thread
Old 06-03-2017, 02:36 PM   #1
Driftkr6l
Member
 
Join Date: Apr 2017
Drives: 2014 FRS
Location: Chicago
Posts: 31
Thanks: 0
Thanked 6 Times in 3 Posts
Mentioned: 0 Post(s)
Tagged: 0 Thread(s)
OFT issue with loading OTS maps onto the unit

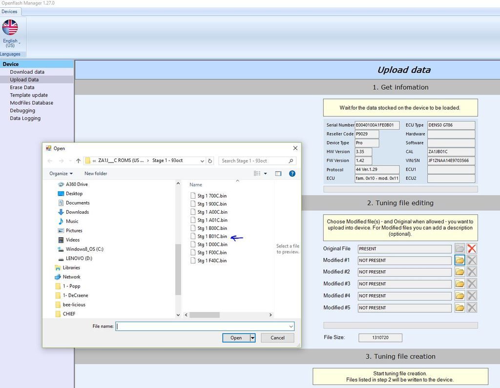
Hey guys, I bought a used OFT and Im having an issue uploading OTS maps to it. It married to my car OK, but did not have any maps on it, even after teh update, not sure if that's normal, so I downloaded the maps separately, and I'm trying to upload them to the OFT. I'm selecting maps that match my CAL but I still get an error saying that its the wrong map and it wont let me upload the map to the unit. Anyone have an idea of what could be wrong?

I contacted Shiv through this forum, and the website but have not heard back from him in two weeks so I have given up on that.

Driftkr6l is offline   Reply With Quote
Old 06-03-2017, 06:52 PM   #2
steve99
Banned
 
Join Date: Dec 2013
Drives: FT86
Location: Australia
Posts: 7,996
Thanks: 1,035
Thanked 4,993 Times in 2,983 Posts
Mentioned: 598 Post(s)
Tagged: 2 Thread(s)
Ok, i thinki think the car may have been tuned\flashed previously.

Download the "original file" from the oft this is your stock rom, post it up here and ill have a look at it i suspect it will be a calid modified file and its confusing oft
steve99 is offline   Reply With Quote
Old 06-04-2017, 03:33 PM   #3
Driftkr6l
Member
 
Join Date: Apr 2017
Drives: 2014 FRS
Location: Chicago
Posts: 31
Thanks: 0
Thanked 6 Times in 3 Posts
Mentioned: 0 Post(s)
Tagged: 0 Thread(s)
Thanks for the help.
I uploaded the original map. This is the map that the OFT pulled from my car after initial setup.

WHen I try to upload more maps to the OFT with the same CAL ID the error message says that the file is not compliant.
Attached Files
File Type: zip ZA1JB01C.ori.zip (535.7 KB, 91 views)
Driftkr6l is offline   Reply With Quote
Old 06-04-2017, 06:44 PM   #4
steve99
Banned
 
Join Date: Dec 2013
Drives: FT86
Location: Australia
Posts: 7,996
Thanks: 1,035
Thanked 4,993 Times in 2,983 Posts
Mentioned: 598 Post(s)
Tagged: 2 Thread(s)
Quote:
Originally Posted by Driftkr6l View Post
Thanks for the help.
I uploaded the original map. This is the map that the OFT pulled from my car after initial setup.

WHen I try to upload more maps to the OFT with the same CAL ID the error message says that the file is not compliant.
Ok it looks like you car has been flashed previously, most likely with tactrix.

The rom is not stock. and its been calid adjusted.

You should be able to load OFT B00C roms ok, these are the same tuning wise as B01C anyway.
steve99 is offline   Reply With Quote
Old 06-05-2017, 08:26 PM   #5
Driftkr6l
Member
 
Join Date: Apr 2017
Drives: 2014 FRS
Location: Chicago
Posts: 31
Thanks: 0
Thanked 6 Times in 3 Posts
Mentioned: 0 Post(s)
Tagged: 0 Thread(s)
Quote:
Originally Posted by steve99 View Post
Ok it looks like you car has been flashed previously, most likely with tactrix.

The rom is not stock. and its been calid adjusted.

You should be able to load OFT B00C roms ok, these are the same tuning wise as B01C anyway.

You are the man! Thanks Steve, like you said, I was able to load B00C roms, I got a warning saying "The checksum of the file has been corrected". Hope thats OK and wont mess anything up.

One more question, where can I get a definition for Rom Raider to vie the stock ROM, and to view the OTS maps?
Driftkr6l is offline   Reply With Quote
Old 06-05-2017, 08:53 PM   #6
steve99
Banned
 
Join Date: Dec 2013
Drives: FT86
Location: Australia
Posts: 7,996
Thanks: 1,035
Thanked 4,993 Times in 2,983 Posts
Mentioned: 598 Post(s)
Tagged: 2 Thread(s)
Quote:
Originally Posted by Driftkr6l View Post
You are the man! Thanks Steve, like you said, I was able to load B00C roms, I got a warning saying "The checksum of the file has been corrected". Hope thats OK and wont mess anything up.

One more question, where can I get a definition for Rom Raider to vie the stock ROM, and to view the OTS maps?

Your stock ( non stock in fact) rom was actually a b01c hacked to look like b00c so the oft definition for a b00c should work on your original rom.

Just go to the wwww.openflashtablet.com and download the tunes 2.076 i think in the zip file will be the roms and defs use the b00c def should open but read the romrsider tips link beliw in signiture
steve99 is offline   Reply With Quote
Old 06-05-2017, 09:03 PM   #7
Driftkr6l
Member
 
Join Date: Apr 2017
Drives: 2014 FRS
Location: Chicago
Posts: 31
Thanks: 0
Thanked 6 Times in 3 Posts
Mentioned: 0 Post(s)
Tagged: 0 Thread(s)
Thanks
Driftkr6l is offline   Reply With Quote
 
Reply


Posting Rules
You may not post new threads
You may not post replies
You may not post attachments
You may not edit your posts

BB code is On
Smilies are On
[IMG] code is On
HTML code is Off

Forum Jump

Similar Threads
Thread Thread Starter Forum Replies Last Post
FS OEM BRZ Head Unit Navigation with maps and GPS antenna seant2h Audio/Visual, Electronics, Infotainment, NAV 5 05-18-2015 04:54 PM
Nav unit issue Lachlan AUSTRALIA 1 12-17-2014 05:45 AM
Head unit wiring issue. Please help ph0en1xtk Electronics | Audio | NAV | Infotainment 3 04-02-2013 07:50 PM
BRZ Nav Unit - Delay issue Space Boy Matt Electronics | Audio | NAV | Infotainment 1 11-29-2012 02:41 PM
Satellite Issue -Factory GPS & Media unit davey90 AUSTRALIA 13 10-12-2012 09:45 PM


All times are GMT -4. The time now is 04:18 AM.


Powered by vBulletin® Version 3.8.11
Copyright ©2000 - 2026, vBulletin Solutions Inc.
User Alert System provided by Advanced User Tagging v3.3.0 (Lite) - vBulletin Mods & Addons Copyright © 2026 DragonByte Technologies Ltd.

Garage vBulletin Plugins by Drive Thru Online, Inc.